In project management, baselines play a critical role in tracking performance over time. In Primavera P6, a baseline is essentially a snapshot of your project plan — capturing key information like start and finish dates, durations, resource assignments, and costs.
Displaying multiple baselines on the Gantt chart allows project managers to visually compare different versions of a plan — such as the original baseline, and subsequent updates made at various stages of the project. This comparison helps in evaluating how the project has evolved, identifying delays, and assessing overall performance.
In Primavera P6 Professional, you can display up to four baselines at the same time on the Gantt chart: one Project Baseline and up to three User Baselines (Primary, Secondary, and Tertiary).
In this step-by-step guide, we’ll show you how to create, assign, and display all four baselines on the Gantt chart.
Key Steps to Create 4 Baselines on Gantt Chart in Primavera P6
In Primavera P6 Professional, setting up baselines involves three main actions. These steps help capture the current project plan and prepare it for comparison on the Gantt chart:
- Create a snapshot of the project at different stages by generating baselines
- Assign each baseline to the appropriate slot (Project, Primary, Secondary, or Tertiary)
- Label or describe the baselines clearly for reference and tracking
The first image below displays a sample project with four baselines created at different stages of development.

The image above displays the initial project baseline along with three additional baselines created at various stages of the project. Each one reflects a different update point, allowing you to compare progress over time.
Step 1: Create Your Baselines
Let’s now walk through the steps to create all four baselines:
- First, click on the Project menu in Primavera P6.
- Select Maintain Baselines — this is where you’ll create your project snapshots.
In the next image, you’ll see four baselines listed — each taken at different data dates.

For example, one of the baselines (Construction Project B4) shows a date of January 7, 2021.
With the baselines created, the next step is to assign them.
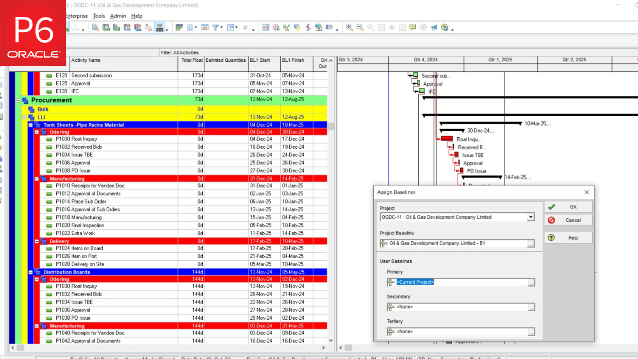
Step 2: Assign the Baselines
Next, go to the Project tab in the menu and select Assign Baselines.
- Assign one baseline as the Project Baseline
This setup allows you to reference all four baselines simultaneously in your schedule.

The image below shows that the first baseline has been assigned as the Project Baseline at the start of the schedule.

Each of the created baselines is then assigned one by one to the Primary, Secondary, and Tertiary User Baseline slots.
Once the assignments are complete, the next step is to configure how these baselines appear on the Gantt chart.
Step 3: Customize the Gantt Chart to Show All Baselines
To display all four baselines on the Gantt chart:
- Click the Bars icon on the toolbar (or go to View > Bars).

The image below shows the bar menu where short descriptions for all four baseline bars are listed near the bottom of the stack.

Each baseline bar is linked to a different timescale, but they all share the same standard filters for consistency.
2. Customize each bar:
In Primavera P6, the Bar Style menu lets you control how each baseline appears on the Gantt chart. You can customize key visual elements like:
- Shape
- Color
- Style
- Row position
Using distinct styles and rows for each baseline helps make your schedule easier to read and interpret at a glance. It avoids overlap and keeps everything organized.
In the image below, the settings for the Project Baseline Bar are highlighted. It has been placed on Row 2 and styled with a normal height and tall bar to make it stand out.
You’ll also notice that the Primary Baseline appears in the same image, with its own placement and styling configuration.

This step ensures each baseline is distinct and visually aligned on your Gantt chart.
Step 4: Adjust Row Heights for Better Visibility
Now that your baselines are styled and assigned, it’s time to fine-tune how they appear on the Gantt chart. Primavera P6 does not automatically adjust row heights to accommodate multiple bars. To keep everything clear and easy to read, each baseline bar should be placed on a separate row with a distinct visual style.
In the example below, the Secondary Baseline (labeled Second Baseline) is set to display on Row 3, using a regular-width and low-position style for visual separation.

The Tertiary Baseline (labeled Third Baseline) is also displayed on Row 3, but with a different bar style to avoid confusion.

At this point, you’ll notice that each baseline bar uses a mix of normal, heavy, and low styles. This variation makes each baseline easy to identify while keeping the chart clean and structured.
Setting the Row Height
To ensure all bars are clearly visible:
- Go to the View menu
- Select Table, Font, and Row

3. In the popup window, check “Keep current row heights”
4. Set the Row Height e.g, 22
Then, click OK

Once applied, your Gantt chart will display all four baselines with properly spaced rows and clear visual styling.

Bonus Tip
To enhance your understanding of Primavera P6’s planning capabilities, check out our guide on How to Remove Actuals from a Primavera P6 Schedule.
Conclusion
Displaying multiple baselines on the Gantt chart in Primavera P6 allows you to analyze how your project has evolved over time. By setting the appropriate rows, styles, and bar types, you can visualize your original plan alongside its updates — making it easier to track deviations and improve future planning.
Remember, Primavera P6 won’t adjust row height for you — so take time to format your chart for maximum clarity.
Ready to master more Primavera P6 features like this? Our Primavera P6 training programs are designed to turn beginners into confident, real-world users — one hands-on lesson at a time.